本专栏操作软件版本为:亚洲版。前言
前言以冗余CPU组态为案例,SYS_Bus:主CPU地址192.168.0.10;备CPU地址192.168.0.11,PN_Bus:主CPU地址192.168.1.10;备CPU地址192.168.1.11。
1.插入组态站点
为方便区分和记忆,可对刚插入的站点重命名。

双击硬件图标,进入硬件组态界面。

第一步:插入机架

第二步:插入电源

第三步:插入CPU
上图中的为硬件版本号,以所定产品实际版本号为准。

第四步:配置Sys_Bus和PN_Bus

第五步:配置DP_Bus
至此第一个机架已经组态完毕,由于第二个机架与第一个完全一样,可通过“复制”,“粘贴”快速完成第二机架的配置。

第六步:复制机架

第七步:粘贴机架
在粘贴机架时会弹出需要更改的弹窗,如无特别的规划,按系统默认分配的参数就行。

第八步:插入接口模块
接口模块类型以所定IO类型为准,本案例中为ET200SPHA。

第九步:插入信号模块
信号模块类型和数量以实际配置为准。

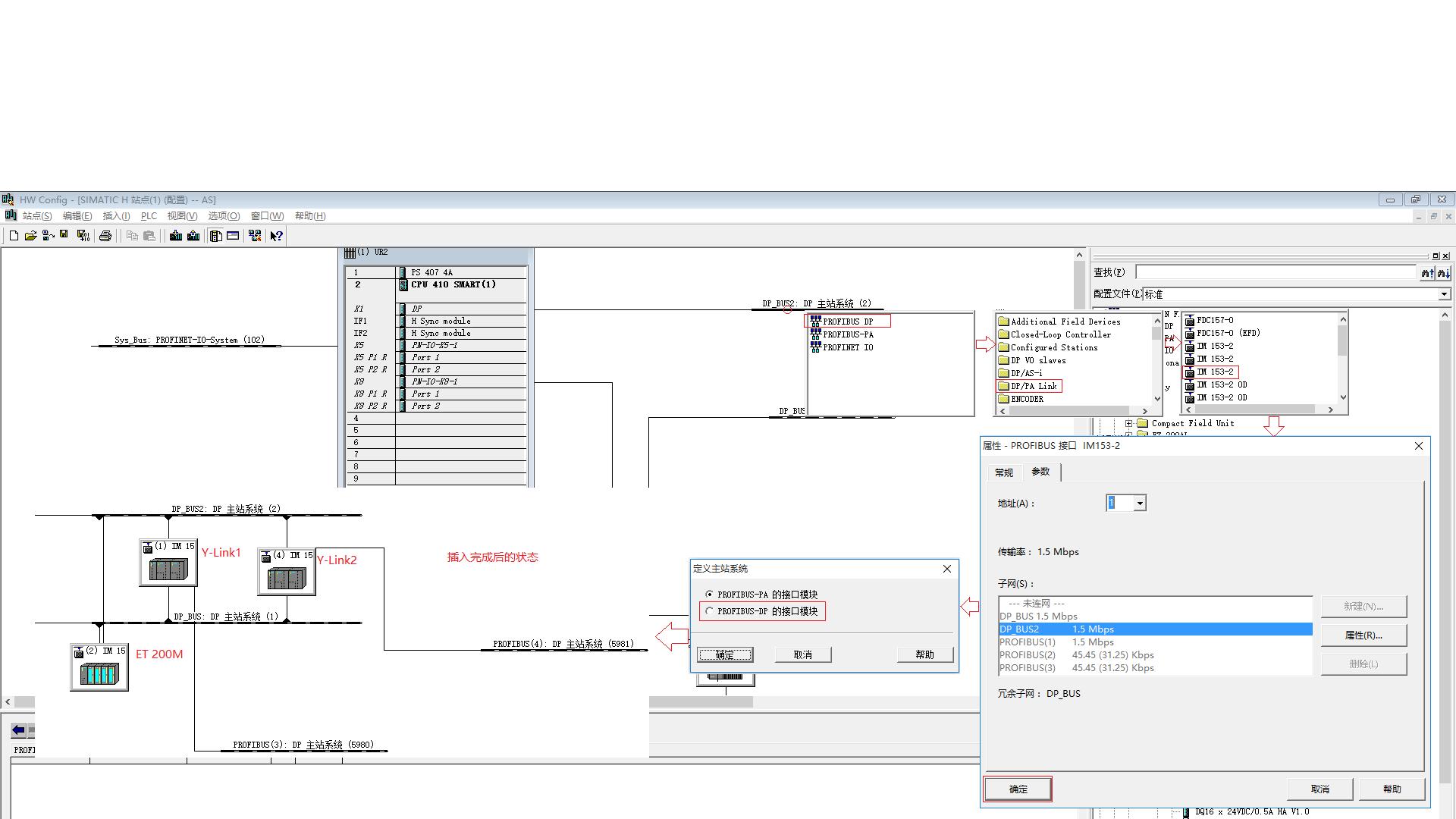
第十步:插入DP模块和DPIO站

第十一步:插入DP从站
PS:在插入DP从站时,往往会找不到对应的型号,此时需要安装GSD文件。插入GSD文件后,可利用检索功能,快速找到要插入的模块,操作方法见第十一步-1。

安装GSD文件

第十二步:编辑符号
此步骤可做可不做,但按编程规范,是要做的,毕竟点数多,记性好也不见得哪个点都能记住。
大家动动富贵的大拇指,点……点……点赞啊。