实现的功能:通过总线控制切换EXT1/EXT2,EXT1用来实现速度控制,EXT2用来实现转矩控制
使用的硬件:ACS880变频器FENA-21模块,SIEMENSS7PLC+Step7/TIA组态软件
调试步骤:
1.将变频器硬件准备好,电源线,通讯线连接好(参见相关手册)
2.正确设置电机参数,电压,电流,转速等(参见相关手册)
3.设置变频器参数
ACS880参数参数名
设置值
备注
99.04Motorcontrolmode
DTC
使用矢量控制模式
50.01FBAAEnable
Enable
激活现场总线模块
50.02FBAAcommlossfunc
Fault
选择总线通讯丢失时的动作
50.03FBAAcommlosst
out
任意设置
定义总线通讯丢失延时
50.04FBAAref1type
Speedorfrequency
定义总线通讯给定值和实际值的内容
50.05FBAAref2type
Torque
50.07FBAAactual1type
Speedorfrequency
50.08FBAAactual2type
Torque
19.11Ext1/Ext2selection
FBAAMCWbit11
通过总线切换EXT1/EXT2
19.12Ext1controlmode
Speed
激活EXT1时速度控制
19.14Ext2controlmode
Torque
激活EXT2时转矩控制
20.01Ext1commands
FieldbusA
外部启动命令1通过总线
20.06Ext2commands
FieldbusA
外部启动命令2通过总线
22.11Speedref1source
FBAref1
选择转速模式时的给定源
26.11Torqueref1source
FBAref2
选择转矩模式时的给定源
4.设置通讯模块相关参数
设置通讯模块参数
注:ACS880通讯模块为FBAA时是51组,FBAB时是54组参数名
设置值
备注
51.01FBATYPE
ETHERNET
只读
51.02PROTOCOL/PROFILE
PNIOABBPro
激活ProfinetIO协议的ABBDRIVES
51.03COMMRATE
Auto
自动检测通讯波特率
51.04IPCONFIGURATION
StaticIP
一般用static
51.05IPADDRESS1
设置为0.0.0.0
设置IP地址,Profinet的IP地址一般是主机分配的,所以变频器上设为0.0.0.0即可
51.06IPADDRESS2
51.07IPADDRESS3
51.08IPADDRESS4
51.09SUBNETCIDR
24
设置子网掩码,一般用24(255.255.255.0)
51.10GWADDRESS1
设置网关地址
设置网关地址(一般为0.0.0.0即可)
51.11GWADDRESS2
51.12GWADDRESS3
51.13GWADDRESS4
51.27FBAPARREFRESH
REFRESH
刷新总线参数
51.20TELEGRAMTYPE
自动检测
如果总线正常,此参数显示PLC端配置的PPO类型
其它参数保持默认即可
设置总线循环数据
注:ACS880通讯模块为FBAA时是52,53组,FBAB时是55,56组
设置值
备注
52.01FBAdatain1
4SW16bit
设定总线循环数据(PZD)的内容,本组内的数据可以根据自己的实际需要自由设定,但一般前三个是按照本例中设定
52.02FBAdatain2
5Act116bit
52.03FBAdatain3
6Act216bit
53.01FBAdataout1
1CW16bit
53.02FBAdataout2
2Ref116bit
53.03FBAdataout3
3Ref216bit
其它参数保持默认即可
刷新总线模块参数
注:ACS880通讯模块为FBAA时是51组,FBAB时是54组参数名
设置值
备注
51.27FBAPARREFRESH
REFRESH
刷新总线参数
-STEP7配置步骤
a.在step7软件中建立项目,配置好硬件,并导入FENA-XX的GSDML文件
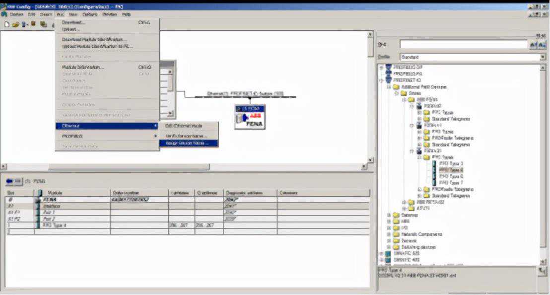
b.在硬件组态中建立FENA-XX模块,设定一个Devicename和IP地址,并勾选通过controller指派IP地址


c.在FENA-XX的slot中建立数据交换类型,本例中用的是PPO4,可以根据自己的需要自由选择.然后双击PPO4,打开参数配置界面,设定好fail-safe值,control-zeromode最好选ignoredata




f.将硬件组态下载至PLC并运行即可正常通讯
本例中循环数据的地址定义是256~267,在PLC程序中,使用PIW,PQW标签即可进行数据的读写,本例中的具体定义如下:PIW256
状态字SW
PIW258
实际值1Act1
PIW260
实际值2Act2
PQW256
控制字CW
PQW258
给定值1Ref1
PQW260
给定值2Ref2
-TIA博途配置步骤
a.在TIA博途软件中建立项目,配置好硬件,并导入FENA-XX的GSDML文件
b.在硬件组态中建立FENA-XX模块,设定一个Devicename并选择“setIPaddressintheproject”且指定IP地址,


c.在FENA-XX的slot中建立数据交换类型,本例中用的是PPO6,可以根据自己的需要自由选择,并且在PPO的模块参数中设定好fail-safe值,control-zeromode最好选ignoredata



f.将硬件组态下载至PLC并运行即可正常通讯
本例中循环数据的地址定义是256~267,在PLC程序中,使用PIW,PQW标签即可进行数据的读写,本例中的具体定义如下:PIW256
状态字SW
PIW258
实际值1Act1
PIW260
实际值2Act2
PQW256
控制字CW
PQW258
给定值1Ref1(速度给定)
PQW260
给定值2Ref2(转矩给定)
总线控制方法:
变频器转速模式启动:控制字写入十六进制047Fh
变频器转矩模式启动:控制字写入十六进制0C7Fh
变频器停止:向控制字写入十六进制047Eh
速度给定:向速度给定寄存器相应速度,十进制20000对应最高转速,使电机反转只需写入负值即可
转矩给定:向转矩给定寄存器写入相应转矩,十进制10000对应最大转矩,使转矩反向写入负值即可
故障复位:向控制字写入十六进制04FEh